Open Source Unity Packages
13 packages tagged with "open-source"
AnkleBreaker-Studio
AnkleBreaker-studio FishNet Core
Core FishNet networking layer for AnkleBreaker Studio. Provides the foundational networking abstractions and utilities ...
AnkleBreaker-Studio
AnkleBreaker Studio - Utils UniversalTypes
Universal wrapper types for Unity Inspector. Provides UniversalString (plain text, i2Localize, Unity Localization), Univ...
AnkleBreaker-Studio
AnkleBreaker Studio - Utils Inspector
Powerful custom inspector attributes and property drawers for Unity Editor. Features 30+ attributes including conditiona...
AnkleBreaker-Studio
AnkleBreaker Studio - Utils Extensions
Extension methods for built-in Unity and C# types, helpers, and utility structs. Part of the AnkleBreaker Utils split.
AnkleBreaker-Studio
AnkleBreaker-studio Core
The core scripts of the AnkleBreaker team, without any dependencies.
AnkleBreaker-Studio
Unity Mcp Server
Unity MCP Server — Multi-agent MCP server for Unity Editor, designed for Claude Cowork. By AnkleBreaker Studio.
AnkleBreaker-StudioAnkleBreaker Studio - Utils Editor
Editor utilities for Unity: Gizmos helpers, MonoScript finder, dialog windows. Part of the AnkleBreaker Utils split.
AnkleBreaker-Studio
AnkleBreaker Unity MCP
MCP (Model Context Protocol) bridge plugin for Unity Editor. Enables AI assistants like Claude to control Unity Editor v...
VRMADAUltimateXR
UltimateXR is a free, open source XR framework and toolkit for Unity that includes powerful features such as: ▪ Cross-...
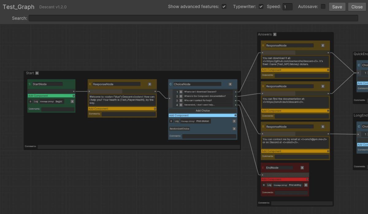
Owmacohe
Descant
An enhanced and and user-friendly Unity dialogue system plugin. Descant aims to hit the sweet spot between quality UI, ...
simeonradivoevUniGit
UniGit brings Git version control directly into the Unity Editor with a comprehensive GUI. Manage repositories, branches...
HunterProduction
Libre Fracture 2.0
A template Unity package folder to use as a basis to build a new package.
Stefaaan06
Unity Editor Physics Simulation
Allows you to simulate physics inside the unity editor. Supports unity´s undo System & + Full documentation