AkiBT
ForkNode based Behavior Tree Editor. Supports visualizing active node in runtime. Easily add original behaviors.
com.kurisu.akibt Install via UPM
Add to Unity Package Manager using this URL
https://www.pkglnk.dev/alex-rachel-akibt.git README Markdown
Copy this to your project's README.md
## Installation
Add **AkiBT** to your Unity project via Package Manager:
1. Open **Window > Package Manager**
2. Click **+** > **Add package from git URL**
3. Enter:
```
https://www.pkglnk.dev/alex-rachel-akibt.git
```
[](https://www.pkglnk.dev/pkg/alex-rachel-akibt)Dependencies (1)
README
行为树 AkiBT Verisoin 1.3.1 简介 Intro
爱姬kurisu优化GraphView视图并拓展内置行为和编辑器功能的行为树.
行为树衍生自UniBT,原作者Yoshida.
AkiBT is a visual node editor derived from UniBT created by Yoshida for making behavior tree or other tree-based function. AkiKurisu Extends it with more features so that you can enjoy it.
安装 Setup
- Download Release Package
- Using git URL to download package by Unity PackageManager
https://github.com/AkiKurisu/AkiBT.git
支持的版本 Supported version
- Unity 2021.3.
- 我没有对Unity 2022版本进行测试,如果发现Bug或API升级导致的不兼容问题,你可以提交Issues。
- I haven't tested the Unity 2022 version. If you find bugs or incompatibilities caused by API upgrades, you can submit Issues.
AkiBT特点 AkiBT Features
- 支持使用可视化节点编辑器构造行为树
- Supports constructing behavior tree by visual node editor.
- 支持运行时可视化结点状态
- Supports visualizing active node in runtime.
- 非常便于拓展和自定义新的行为
- Easily add original behaviors(Action,Conditional,Composite,Decorator).
视图优化 View Optimization
- 优化了结点创建菜单,根据类型分类
- Optimize NodeSearchWindow and improve it with an advanced subCategory attribute.
- 增加了左键选框
- Add SelectionDragger using Left Mouse.
- 增加了背景和结点样式
- Add style for both background and nodes.
- 设置Root结点为不可删除防止无法恢复
- Set Root's Capablity to Undeletable.
- 加入了List的显示功能,后续会支持Array数组的显示
- Add List Field for serialzed list, I will add Array Field in the future.
- 加入了复制粘贴功能(Ctrl+C&&Ctrl+V或者右键单个结点的Duplicate选项)
- You can now easily ctrl C&V or right-click the node and click "Duplicate" option to duplicate nodes.
保存功能 Save Function
增加自动保存设置和保存到ScriptableObject的功能
Add Auto-Save function and Save-To-ScriptableObject function.
你可以使用ScriptableObject化的外部行为树来替换组件内的行为树,需要注意的是使用外部行为树需要在打开结点编辑器前设置,同时该功能并非运行外部的行为树,而是在编辑器内以SO为模板绘制行为树,因此“保存行为树”和“自动保存”不会将修改后的行为树覆盖到SO。
You can use External Tree to replaced the BehaviorTree Component in Inspector with it.However,you cant use it for runtime-using such as replacing tree data in playing mode.It is designed for editing nodes based on another behavior tree.It's an Editor-Only feature.Although the visual node editor will draw the tree by exteral tree,you cant edit the tree in the SO by click 'Saving BehaviorTree' which will only effect the tree in the Component.
增加了ScriptableObject的修改功能,你可以在SO中点击按钮直接编辑SO文件!
You can edit ScriptableObject directly.
增加了外部数据复制的功能(非覆盖),你可以从上侧工具栏选择
Copy From SO,也可以将AkiBT支持(例如AkiDT对话结点编辑器)的SO文件、AkiBT支持的组件或挂载AkiBT支持组件的GameObject拖拽进编辑器中进行复制粘贴。You can drag GameObject with AkiBT Supported Component (such as AkiDT, a Dialogue Node Based Tree Editor) ,AkiBT Supported Component,AkiBT Supported ScriptableObject into the graph view or click the
Copy From SObutton to pick a AkiBT Supported ScriptableObject from your project.
新的结点类型New Node Type
增加了装饰器结点类型
Add Decorator Node.
[AkiInfo("Decorator:直到子结点返回Success为止返回Running")]
[AkiLabel("WaitSuccess等待正确")]
public class WaitSuccess : Decorator
{
protected override Status OnDecorate(Status childeStatus)
{
if(childeStatus==Status.Success)
return Status.Success;
else
return Status.Running;
}
}
共享变量SharedVariable
增加了共享变量SharedVariable可以在黑板中添加,目前支持Float、Int、Vector3、Bool、String类型变量
Add SharedVariable which lets you have access to add it in a blackboard and share value between different node.Now it supports Float,Int,Vector3,Bool,String, maybe I will add GameObject in the future.
注意:修改共享变量名称的方式为双击变量,为空时自动删除
You can edit variable's name by double-click it and the variable will auto delate when it's name becomes empty.
黑板加入了右键删除和更新所有引用该共享变量的字段,方便修改变量名称时不用一个个手动重选
I add a menu when you left-click the blackboardRaw,you can easily delate it and refresh all the referenced fields when updating the name of variable.
例如Action/Math/IntOperator可以使用三个共享变量,默认为本地变量,如果你需要共享可以勾选Is Shared,勾选后需要填写变量名称,若运行时缺少该名称共享变量,则仍然作为本地变量.
SharedVariable supports static-using,if you don't want to relate it with variables in blackboard,you just need make 'Is Shared' toggle to False.If you have a variable with invalid name,it will stay unShared in playing mode.
需要注意的是,共享变量会和SO文件一同被保存和替换
SharedVariable will be replaced when you save the tree.
Inspector中也可以进行共享变量的修改和删除功能
You can edit the value of SharedVariable in the inspector.
编辑器内的共享变量修改为Dropdown下拉菜单,无需重复填写
StringField for SharedVariable is now replaced with a DropdownField which is easier to edit.

特性Attributes
增加了Info特性用以描述结点行为,可以显示在结点编辑器中.
You can use AkiInfo attribute to describe the behavior detail of the node for information.
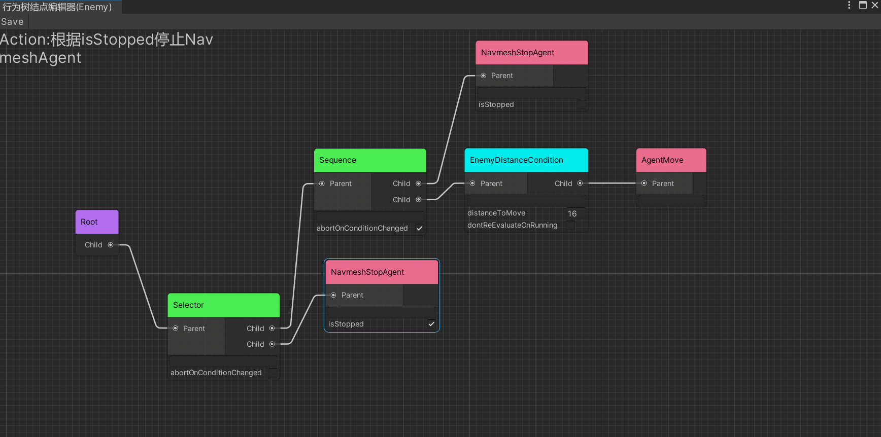
[AkiInfo("Action:根据isStopped停止NavmeshAgent")]
public class NavmeshStopAgent : Action
{
private NavMeshAgent _navMeshAgent;
}
增加了Label特性用以替换编辑器中的结点名称,新版本中你同样可以使用AkiLabel替换编辑器中的字段名称.
AkiLabel attribute is added for replacing label of node's title or field especially for Chinese.
[AkiLabel("Navmesh:StopAgent")]
public class NavmeshStopAgent : Action
{
private NavMeshAgent _navMeshAgent;
[SerializeField,AkiLabel("是否停止")]
private SharedBool isStopped;
}
增加了Group特性用以对结点进行分类
AkiGroup is an advanced attribute using in Node Searching,you can add this attribute to make it easier and more clear to find certain node.
[AkiGroup("Animator")]
public class AnimatorSetBool : AnimatorAction
{
}
你可以使用'/'符号进行子分类
You can also subcategory the SearchWindow by using '/'.
设置界面
1.2版本中增加了搜索结点的筛选设置,你可以在ProjectSetting中设置AkiBT编辑器或者其余继承自AkiBT的编辑器的搜索遮罩。你可以设置工作流中需要的Group类型(Group特性相关见上文),没有添加Group特性的结点不会被过滤。
Sometimes you may not care about some nodes,you can add the AkiGroup attribute that makes them in a certain named group.Then you can edit the setting in ProjectSetting where you can add mask for the group you want to see in the SearchWindow.To be mentioned,the mask is relating to the editor you used.As default,the AkiBT editor is named with 'AkiBT',so you should edit the 'EditorName' with it.
使用方式 How To Use
Modified from UniBT documentation
Add
AkiBT.BehaviorTreecomponent for any GameObject.
Open Graph Editorbutton opens GraphView for Behavior Tree.
Add behaviors and set parameters.
Finally press save button on tool bar of the editor window. (If invalid node found the color of the node become red.)
Run the unity application. you can see node status in the editor window.
- The red node means that last
Updatereturned Status.Failure`. - The green node means that last
UpdatereturnedStatus.Success. - The yellow node means that last
UpdatereturnedStatus.Running.
- The red node means that last
you can save the GameObject with
AkiBT.BehaviorTreeas prefab.Tutorial Video On BiliBili B站教学视频:开源行为树AkiBT使用教程
工作原理How It Works
AkiBT.BehaviorTreeupdates child nodes inUpdatetiming when the UpdateType isUpdateType.Auto.- If you want to update at any time, change UpdateType to
UpdateType.Manualand callBehaviorTree.Tick(); - Only
AkiBT.BehaviorTreeis theMonoBehavior. Each node is just a C# Serializable class. - 你也可以直接在脚本中查看注释和Info特性中的描述
Core Behavior Node
| Name | Description |
|---|---|
| Composite Node | It has one or more child nodes and controls which child node to update. |
| Action Node | This is the leaf node. It execute action such as follow player, attack, escape or others you define. |
| Conditional Node | It has one child node and check the condition whether child is updatable. when having no child, Conditional Node is the leaf node like Action Node. |
| Decorator Node | It has one child node and will modify the return value according to the return value of the child node |
| Name | Description |
|---|---|
| evaluateOnRunning | true : evaluate the condition if the previous status is Status.Running. |
Built In Composite Node
I have prepared several built in Composite Node.
Sequence
- Updates the child nodes in order from the top.
- Returns failure immediately if the child node returns failure.
- Returns running immediately and calls the child at the next update timing if the child node returns running.
- Returns success if all child nodes return success.
Sequence has following parameter.
| Name | Description |
|---|---|
| abortOnConditionChanged | true: Aborts the running node when a node with a higher priority than the running node becomes infeasible. Specifically, the execution result of Conditional.CanUpdate, which is a descendant of a node with a higher priority than the running node, is used. Abort功能也可以参照BehaviorDesigner的使用. |
Selector
- Updates the child nodes in order from the top.
- Returns success immediately if the child node returns success.
- Returns running immediately and calls the child at the next update timing if the child node returns running.
- Returns failure if all child nodes return failure.
Selector has following parameter.
| Name | Description |
|---|---|
| abortOnConditionChanged | true: Aborts the running node when a node with a higher priority than the running node becomes executable. Specifically, the execution result of Conditional.CanUpdate, which is a descendant of a node with a higher priority than the running node, is used.Abort功能也可以参照BehaviorDesigner的使用. |
Parallel
- Updates all child nodes.
- Returns running if any child node returns running.
- Returns failure if any child node returns failure.
- Otherwise, returns success.
Random
- The child nodes are elected and executed according to the probability based on the uniform distribution.
- Select one for each update. However, if the running status is returned during the last update, the node will continue to run.
Rotator
- Updates the child nodes in order. Unlike Sequencer, one child node is executed by one update instead of executing all child nodes by one update.
- For example, if there are three child nodes, the first Update will execute the top node, the next Update will execute the second node, and the next Update will execute the third node.
- The next run will run the top node again.
- If a child node returns a running state, it exits without executing subsequent child nodes, and the child node continues to run on the next update.
Rotator has following parameter.
| Name | Description |
|---|---|
| resetOnAbort | It is a flag whether to return the next execution target node from the top when the execution condition of the ancestor Conditional Node changes and the running node is interrupted. |
创建新的行为Create Behaviors
Create Action
- Create C# Script and extends
AkiBT.Action - Override
OnUpdateand return status(Success/Running/Failure). - Override
Awakecalled byAkiBT.BehaviorTree.Awakeif needed. - Override
Startcalled byAkiBT.BehaviorTree.Startif needed. - Override
Abortto reset field or any state when the parent condition changed.. - Action has Node
gameObjectfield withAkiBT.BehaviorTreeattached. - Private [SerializeField] field and public field can be set on Behavior Tree editor window.
public class Wait : Action
{
[SerializeField]
private float waitTime;
private float elapsedTime = 0.0f;
protected override Status OnUpdate()
{
elapsedTime += Time.deltaTime;
if (elapsedTime < waitTime)
{
return Status.Running;
}
elapsedTime = 0.0f;
return Status.Success;
}
// abort when the parent conditional changed on previous status is running.
public override void Abort()
{
elapsedTime = 0.0f;
}
}
Create Conditional
- Create C# Script and extends
AkiBT.Conditional - Override
IsUpdatableand return result(true/false). whenIsUpdatablereturns update child. - Override
OnAwakecalled byAkiBT.BehaviorTree.Awakeif needed. - Override
OnStartcalled byAkiBT.BehaviorTree.Startif needed. - Conditional Node has
gameObjectfield withAkiBT.BehaviorTreeattached. - Private [SerializeField] field and public field can be set on Behavior Tree editor window.
public class IsHateGt: Conditional
{
[SerializeField]
private int threshold;
private Enemy enemy;
protected override void OnAwake()
{
enemy = gameObject.GetComponent<Enemy>();
}
protected override bool IsUpdatable()
{
return enemy.Hate > threshold;
}
}
- Conditional Node can be leaf node like Action Node.
- Conditional Node can be branch node.
Create Composite
- Create C# Script and extends
AkiBT.Composite - Override
OnUpdateand return status(Success/Running/Failure). - Override
OnAwakecalled byAkiBT.BehaviorTree.Awakeif needed. - Override
OnStartcalled byAkiBT.BehaviorTree.Startif needed. - To abort the running node when the condition changed override
Abort. - Composite Node has
gameObjectfield withAkiBT.BehaviorTreeattached. - Private [SerializeField] field and public field can be set on Behavior Tree editor window.
[AkiInfo("Composite:随机选择,等待结点结束运行后重新选择")]
[AkiLabel("Random随机选择")]
public class Random : Composite
{
private NodeBehavior runningNode;
protected override Status OnUpdate()
{
// proceed to update same node when the previous status is running
if (runningNode != null)
{
return HandleStatus(runningNode.Update(), runningNode);
}
// update random children
var result = UnityEngine.Random.Range(0, Children.Count);
var target = Children[result];
return HandleStatus(target.Update(), target);
}
private Status HandleStatus(Status status, NodeBehavior updated)
{
//save running node for next update.
runningNode = status == Status.Running ? updated : null;
return status;
}
// abort when the parent conditional changed on previous status is running.
public override void Abort()
{
if (runningNode != null)
{
runningNode.Abort();
runningNode = null;
}
}
}
Create Decorator
- Decorator node is used to modify the return value and reduce the number of Conditional or Composite nodes used
- Create C# Script and extends
AkiBT.Decorator - Override
OnDecorate(Status childStatus)to modify the return value according to the return value of the child node. - Decorator inherits the
CanUpdateof the child node, that is, if the child node is Conditional, the node will inherit its judgment value. If you want to modifyCanUpdate, you can overrideOnDecorate(bool childCanUpdate) - Override
OnAwakecalled byAkiBT.BehaviorTree.Awakeif needed. - Override
OnStartcalled byAkiBT.BehaviorTree.Startif needed. - Composite Node has
gameObjectfield withAkiBT.BehaviorTreeattached. - Private [SerializeField] field and public field can be set on Behavior Tree editor window.
[AkiInfo("Decorator:子结点返回Success则反转为Failure,为Failure则反转为Successs,返回Running则保持Running")]
[AkiLabel("Invertor反转")]
public class Invertor : Decorator
{
protected override Status OnDecorate(Status childeStatus)
{
if(childeStatus==Status.Success)
return Status.Failure;
else if(childeStatus==Status.Failure)
return Status.Success;
else
return childeStatus;
}
}
拓展功能 Extend Function
运行时更新 Runtime Update Support
你可以使用AkiBTVM实现运行时编辑行为树
You can have access to runtime-updating by using AkiBTVM
开发便捷服务 User Service
插件目前内置了新的User Service(Tools/AkiKurisu/AkiBT User Service), 提供了两个功能Serialize Service和Search Service
Serialize Service:由于AkiBT使用ScriptableObject进行数据存储,在修改结点的字段名称时会导致数据的丢失(该问题可以通过在修改字段上添加
FormerlySerializedAsAttribute进行避免)。而对于结点的名称、命名空间进行修改后也会导致整个结点无法被反序列化,从而丢失该结点以及之后结点的所有数据。序列化为Json后,你可以使用文本编辑器批量对结点进行修改,再重新反序列化为ScriptableObject。需要注意的是, 并非ScriptableObject所有的字段都被序列化, Serialize Service只对行为树的结点和共享变量进行序列化,反序列化同理。
Search Service:选择结点类型快速找到使用该结点的所有行为树, 结合Serialize Service可以同时找到对应的Json文件。
The plug-in currently has a new User Service (Tools/AkiKurisu/AkiBT User Service) built in, which provides two functions Serialize Service and Search Service
Serialize Service: Since AkiBT uses ScriptableObject for data storage, data loss will occur when modifying the field name of the node (this problem can be avoided by adding
FormerlySerializedAsAttributeto the modified field). However, after modifying the name and namespace of the node, the entire node cannot be deserialized, thus losing all data of the node and subsequent nodes. After serializing to Json, you can use a text editor to modify the nodes in batches, and then re-deserialize to ScriptableObject.It should be noted that not all fields of ScriptableObject are serialized. Serialize Service only serializes the nodes and shared variables of the behavior tree, and the deserialization is the same.
Search Service: Select a node type to quickly find all behavior trees using the node, and combine with Serialize Service to find the corresponding Json file at the same time.
Comments
No comments yet. Be the first!
Sign in to join the conversation
Sign In